18-11-2014
FTP
FTP til download af produktbilleder
Vi bruger FTP fordi det er den billigste løsning. Vi har vores egen server, og derfor er det oplagt at sende filer frem og tilbage, via dette gamle testede system.
Det gør os samtidig i stand til at lave rettelser på billeder meget meget hurtigt, da vi arbejder direkte fra serveren. Dette ville ikke være muligt hvis vi brugte services som f.eks. Dropbox eller We-Transfer.
Download og installer Filezilla
Filezilla kan hentes fra deres egen side: Hent programmet her! Det virker naturligvis både til PC og Mac.
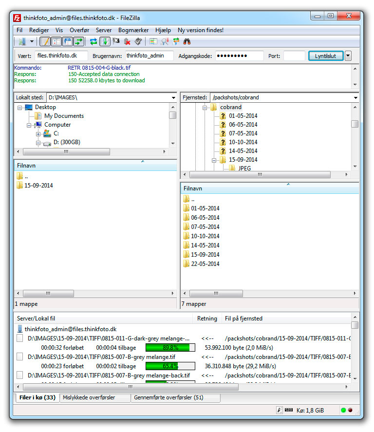
Tilslut til vores server
Tilslutningen sker ved at indtaste de login oplysninger du har fået fra os, i de øverste felter.
Hent filer
Efter der er tilsluttet til serveren, vil du kunne se dine filer/mapper, i nederste højre vindue. Hele mapper eller enkelte filer kan nu trækkes fra høre mod venstre. Venstre side er din PC eller Mac.

